Разработка сайта для аэропорта с возможностью заказа авиабилетов


Получите бесплатно демо-версию Демо-версия - дипломная работа, в котрой удалена часть текста, рисунков, таблиц.Посмотреть все услуги дипломной работы на электронную почту.
Введите адрес электронной почты и нажмите "Отправить"
Разработка корпоративной вычислительной сети с использованием технологии VPN, диплом по сетям8 400 ₽
Разработка интернет-магазина строительных материалов, диплом разработка интернет-магазина5 760 ₽
Информационная система обслуживания заявок сотрудников строительной компании, диплом по информатике в экономике8 900 ₽
Защита персональных данных в медицинском учреждении, диплом по защите информации9 240 ₽Описание
Работа подготовлена и защищена в 2015 году.Целью дипломного проекта является разработка информационного сайта для компании ОАО «Аэропорт Старый Оскол». В работе сформулированы следующие задачи:• Исследования существующего положения с использованием средств информационных технологий, в том числе сайтов, в бизнесе;• Описание деятельности компании и обоснование необходимости разработки сайта;• Сравнение и выбор системы управления контентом для разработки сайта;• Формулирование требований к сайту ОАО «Аэропорт Старый Оскол» и составление технического задания;• Описание сайта;• Расчет стоимости разработки сайта и показателей экономической эффективности.
Теоретическую и методологическую основу исследования составляют современные теоретические концепции и практические разработки отечественных и зарубежных авторов по проблемам разработки информационных систем и использования современных информационных технологий в системе маркетинга.
При решении поставленных задач в процессе работы использовались методы логического, системного, финансово-экономического анализа, статистические методы, а также методы сбора и обработки данных. Основой исследования явилась общенаучная методология, предусматривающая системный, комплексный подход к решению проблем.
Дипломный проект состоит из трёх частей. В первой части исследован вопрос целей и задачей использования информационных технологий в управлении предприятиями, а также использование сайтов в бизнесе. В этой же части описана деятельность компании ОАО «Аэропорт Старый Оскол».Далее обоснована актуальность необходимости разработки сайта, описаны этапы его разработки, разработана и реализована структура сайта.
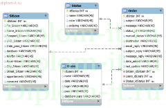
В третьей главе проведены все расчеты, направленные на обоснование экономической эффективности проекта. Полученные результаты расчетов свидетельствуют об экономической эффективности проекта.В заключении сделаны некоторые обобщенные выводы, подведены итоги проделанной работы и рассмотрены перспективы развития системы.Использование разработанного сайта позволит компании привлечь дополнительных клиентов и повысить лояльность существующих за счет размещение информации в сети Интернет.В комплект работы входит сайт, созданный с помощью языка программирования php и СУБД Mysql.
Характеристики
Год | 2015 |
Программа с исходниками | да, php |

Заказывал ВКР по прикладной информатике в МИСИС с выполнением за 3 недели. Работа включала разработку модуля обработки данных на Python и анализ эффективности нейросетей для прогнозирования. Соответствует требованиям кафедры, замечаний по структуре и коду было минимально. Защита прошла без правок, оценка «хорошо». Сервис оправдал ожидания по срокам и качеству.

ВКР по лингвистике для Синергии выполнен за 3 недели. Исследование особенностей перевода мемов с английского в русскоязычном сегменте соцсетей. Соответствует требованиям дистанционного формата: есть примеры скриншотов, анализ языковых адаптаций. Не было замечаний по терминологии, но потребовалась правка списка источников. Защита прошла успешно, оценка «хорошо». Рекомендую при заказе с запасом времени.

Заказал ВКР на тему «Автоматизация процессов ИТ-поддержки на предприятии». Работа выполнена за 3 недели без спешки. Тема раскрыта по методичке: анализ текущих слабых мест, предложения по улучшению, расчеты эффективности. Было небольшое замечание по оформлению таблиц, но поправили за пару дней. Защита прошла спокойно, оценка «хорошо». Для стандартного срока — результат стабильный и предсказуемый.

Решил заказать диплом на тему «Автоматизация обработки внутренних заявок сотрудников в организации». Сомневался в сроках — всего 10 дней до дедлайна. Первый черновик содержал неточности в структуре, но автор быстро внес корректировки после моих комментариев. Добавили детали по адаптации системы под разные отделы. На защите комиссия одобрила практическую часть, хотя попросила расширить рекомендации. «Хорошо» вместо «удовл.» — за такие сроки я доволен!

Заказал диплом по бизнес-информатике в МЭИ за 4 дня до дедлайна — почти не верил, что успеют. Были опасения по расчетам оптимизации ИТ-инфраструктуры и чертежам архитектуры систем в Visio. В итоге автор внес правки за сутки (пришлось доплатить), но замечания комиссии по формуле ROI устранили. Спасли перед защитой, хотя изначально сомневался в сервисе.



















































