Автоматизация приема платежей в базе конфигурации -1С предприятие 8.3- в ТОО Интернет компания PS, Диплом Синергия
Получите бесплатно демо-версию Демо-версия - дипломная работа, в котрой удалена часть текста, рисунков, таблиц.Посмотреть все услуги дипломной работы на электронную почту.
Введите адрес электронной почты и нажмите "Отправить"
Программные комплексы поддержки принятия управленческих решений (учет рабочего времени сотрудников)10 680 ₽
Разработка информационной системы учета кредитования физических лиц8 208 ₽
Разработка автоматизированной системы учета товаров и продаж для торговой компании11 040 ₽
Разработка сайта салона красоты с возможностью записи клиентов7 344 ₽Описание
Работа подготовлена и защищена в 2020 году.
Проблема повышения прибыльности волнует любого руководителя предприятия. Поэтому думающий и дальновидный руководитель будет изыскивать любые пути и возможности для того, чтобы бизнес, которым он занимается, приносил стабильный доход и высокую прибыль.
Одним из путей повышения качество обслуживания, рентабельности предприятия, это использование современных информационных технологий в такой сложной сфере как движение товара.
В настоящее время значительно возрос оборот и объём информации во всех сферах жизнедеятельности человека: финансовой, экономической, духовной, политической. Скорость обработки, накопления и использования знаний постоянно увеличивается. Каждые десять лет, как говорят учёные, количество информации удваивается. В связи с этим возникает необходимость использования автоматических средств, позволяющих эффективно хранить, обрабатывать и распределять накопленные данные.
Информационная техника может значительно способствовать выполнению требований рынка. Определенного роста эффективности можно достичь и с помощью локальных и вычислительных систем, а также в результате применения интегрированных информационных и управленческих систем, которые «перешагивают» границы между подразделениями предприятий.
Все сказанное подтверждает актуальность рассмотрения рынка существующих систем автоматизированных систем движения и учета товара.
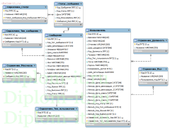
Объектом исследования в дипломной работе является ООО «Интернет компания PS».
Предметом исследования в работе являются деятельность компании по учету продаж товаров компании. Естественным образом эта задача пересекается с учетом клиентов компании и учетом работы склада.
Цель дипломной работы – проанализировать информационное обеспечение и существующие решения по автоматизации в ООО «Интернет компания PS» с целью автоматизации системы учета приема платежей на предприятии.
Из поставленной цели вытекают задачи:
• охарактеризовать и проанализировать деятельность ООО «Интернет компания PS»;
• рассмотреть задачи и объекты автоматизации;
• анализ существующих решений автоматизации учета поступлений и продаж товаров;
• провести обоснование проектных решений;
• разработать проект автоматизации.
Методологической основой написания дипломной работы является вся совокупность приёмов и методов, с помощью которых исследуется уровень автоматизации изучаемого предприятия.
Методы исследования, используемые в дипломной работе, включают: анализ учебной и научной литературы, нормативно-правовых и локальных документов, статистической отчетности, сравнительный анализ эмпирических данных.
Практическая ценность работы заключается в возможности применения разработанной автоматизированной системы учета приема платежей ООО «Интернет компания PS»на практике.
Характеристики
Год | 2020 |

Я в полном восторге! Заказала здесь диплом по психологии (тема была очень узкая, связанная с тревожностью у студентов) для МУ им. Витте. Сомневалась до последнего. Автор сработал блестяще! Не просто собрал теорию, а грамотно составил программу эмпирического исследования, предложил релевантные методики. Работа была глубокой и действительно научной. При защите комиссия отметила практическую значимость и качественный анализ данных. Рекомендую всем студентам-психологам, кто хочет сэкономить нервы и время!

Обратился в компанию для разработки выпускной квалификационной работы по бизнес-информатике. ВУЗ — МИРЭА, тема касалась анализа ИТ-инфраструктуры и предложений по ее оптимизации. Работу выполнили в оговоренные сроки. Текст был структурирован, содержал не только теоретическую часть, но и грамотно проработанный аналитический раздел с расчетами. Все требования вуза (включая оформление) были соблюдены. Внес пару правок по практической главе — исполнитель отреагировал оперативно. Работа защищена на хорошо. В целом, услуга соответствует заявленной стоимости. Рекомендую.

Работа была сложная, на стыке нескольких областей. Требовалось не просто описать технологию, а спроектировать архитектуру решения и разработать план его внедрения с расчетом экономической эффективности. Меня привлекло то, что со мной работал не один автор, а команда (куратор, технический специалист по блокчейну и экономист). Результат превзошел ожидания: был предоставлен детальный технический проект, написанный с использованием профессиональной нотации (UML), проведен SWOT-анализ внедрения и рассчитан срок окупаемости. Для защиты подготовили яркую презентацию и тезисы. Работа получила высокую оценку за комплексный подход.

Тема про аудит безопасности. Всё четко, по делу, без воды. Спасибо.

Сроки поджимали, до защиты оставалось меньше месяца. Обратился сюда как в последнюю инстанцию. Менеджер сразу предупредил о возможной доплате за срочность, но подключил самого опытного автора по 1С. Коммуникация была на высоте: автор выходил на связь в любое время суток, согласовывал каждый раздел. Работа была выполнена за 3 недели. Она включала не только теорию по ERP-системам, но и детальное описание конфигурации под конкретный бизнес-кейс, что было ключевым требованием в «Синергии». Несмотря на спешку, оформление было идеальным. Сдал без проблем, спасибо за ответственность.


























































