Разработка подсистемы по учету доноров для информационной системы «Донорского пункта» (php+mysql)
Получите бесплатно демо-версию Демо-версия - дипломная работа, в котрой удалена часть текста, рисунков, таблиц.Посмотреть все услуги дипломной работы на электронную почту.
Введите адрес электронной почты и нажмите "Отправить"
Разработка корпоративной вычислительной сети с использованием технологии VPN, диплом по сетям8 400 ₽
Защита персональных данных в медицинском учреждении, диплом по защите информации7 700 ₽
Применение DLP-систем как инструмента обеспечения информационной безопасности компании, диплом по защите информации10 680 ₽
Разработка автоматизированной системы учета товаров и продаж для торговой компании9 200 ₽Описание
Работа подготовлена и защищена в 2023 году в МТУСИ.
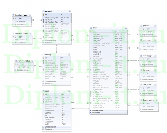
Разрабатываемое программное обеспечение выполняет следующие функции:
1. Позволять оформлять потенциальному донору заявку на донорство;
2. Вести учет потенциальных доноров, в том числе их личных данных (фамилия, имя, отчество, дата рождения, место работы, наличие медицинских противопоказаний);
3. Вести учет полученных заявок на донороство и обрабатывать их (согласовывать, закрывать, переводить в архив);
4. Вести учет сдачи крови, в том числе дату, объем и дргуие показатели;
5. Позволять подготавливать следующие отчеты:
a. Список доноров;
b. Отчет по осуществлению донорства за любой период;
c. Отчет по поступившим заявкам;
d. Другие отчеты.
Программное обеспечение выполнено в виде веб-приложения.
Характеристики
Год | 2023 |
Программа с исходниками | да |

Успешно защитил диплом на твердую четверку, хоть мог и лучше, предварительно обговорив все с Иваном, чем хочу выразить благодарность, был на связи, помогал, подсказывал. Всем советую.

Выполненная работа на тему «Автоматизация учета инвестиций и ценных бумаг» для университета «Синергия» полностью соответствует заявленным требованиям. Проведен анализ современных FinTech-решений, предложена архитектура программного модуля. Особо отмечу профессионально подготовленный дополнительный материал: презентация отражает ключевые аспекты, речь для защиты логично структурирована, аннотация емкая. Наличие графика работ и листа соответствия упростило процесс оформления. Защита прошла успешно.

Заказывала диплом по психологии в Синергии. Тема: «Влияние стресса на эффективность удаленных сотрудников». Сделали за три недели. Уникальность была выше 80%, как и обещали. На защите задали всего пару вопросов, поставили «хорошо». Осталась довольна, сервис выручил.

Обращался в diplom-it.ru в полной растерянности: до сдачи ВКР оставалось меньше месяца, а тема по цифровой трансформации малого бизнеса была только в общих чертах. Сомневался, стоит ли доверять такие сложные расчеты сторонним авторам.
Результат превзошел ожидания. Мне оперативно подобрали автора, который явно разбирался в предмете. Работу прислали четко по графику, отдельным бонусом шла презентация и речь для защиты. Было пару правок от научрука — по таблицам и формулировке выводов. Ребята все исправили за два дня без лишних вопросов.
Защита в Синергии проходила онлайн, длилась минут 10. Комиссия похвалила структуру и практическую часть. Получил «отлично». Для меня это был не просто заказ работы, а настоящий учебный разбор темы. Огромное спасибо за ответственность и качество. Рекомендую, особенно если учитесь на дистанционке и времени на глубокое погружение нет.

Заказывал диплом на тему «Автоматизация процесса контроля обслуживания» для «Синергии» (Цифровая экономика). Работа просто огонь! Все четко, по делу, плюс полный комплект: презентация, речь, аннотация. Особенно порадовал готовый график внедрения системы. Защитился на отлично, спасибо!



















































