Разработка интернет-магазина профессионального освещения



Получите бесплатно демо-версию Демо-версия - дипломная работа, в котрой удалена часть текста, рисунков, таблиц.Посмотреть все услуги дипломной работы на электронную почту.
Введите адрес электронной почты и нажмите "Отправить"
Разработка информационной системы инвентаризации оборудования4 800 ₽7 599 ₽
Разработка корпоративной вычислительной сети с использованием технологии VPN, диплом по сетям8 400 ₽
Разработка сайта для онлайн заказа и доставки еды6 480 ₽
Формализация бизнес-процессов компании в сфере ЖКХ (проектирование и разработка АИС для расчета стоимости коммунальных услуг и формирования квитанций на оплату), ВКР по информатике10 680 ₽Описание
Работа подготовлена и защищена в 2015 году в Московском Финансово-промышленном университете Синергия, Факультет Информационных систем и технологий, для специальности «Информационные системы и технологии», для направления «Информационные системы», для специальности «Прикладная информатика (в экономике)».Темой исследования данной работы является разработка Интернет-магазина для продаж бытовой техники. Актуальность темы исследования обусловлена увеличением количества Интернет-магазинов, их успешностью и быстрыми темпами развития. Объектом исследования является ООО «Симон Электрик» - торговая организация, основным видом деятельности которой является реализация бытовой электротехнической продукции.
Цель дипломной работы состоит в разработке веб-системы для торговли бытовой электротехнической продукции в сети Интернет.
Задачами дипломной работы являются:
- • Анализ алгоритмов разработки сайтов и интернет-магазинов;
- • Разработка структурной схемы сайта;
- • Выбор средств реализации сайта;
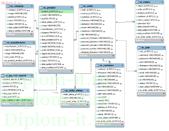
- • Разработка и описание базы данных;
- • Описание результатной информации;
- • Описание физической реализации сайта;
- • Выбор экономической эффективности и расчет ее значения.
Предметом исследования является процесс продаж бытовой электротехнической продукции.Магазин спроектирован с использованием современных методик автоматизации бизнес-процессов компании, поэтому коренной перестройки процессов не потребуется. Использование магазина позволяет сократить временной цикл совершения заказов, управления ими, обеспечить достоверность информации на выходе.
В ходе дипломного проекта, состоящего из трех частей, описан полный цикл разработки информационной системы.Разработанный Интернет-магазин может использоваться на любом аналогичном рассмотренному предприятии с учетом доработок под конкретные виды товарных позиций и правила и способы доставок, оплаты и работы магазина.В комплект работы входит сайт интернет магазина, созданный на основе CMS Joomla.
Характеристики
Год | 2015 |
Программа с исходниками | да, Joomla |

Успешно защитил диплом на твердую четверку, хоть мог и лучше, предварительно обговорив все с Иваном, чем хочу выразить благодарность, был на связи, помогал, подсказывал. Всем советую.

Выполненная работа на тему «Автоматизация учета инвестиций и ценных бумаг» для университета «Синергия» полностью соответствует заявленным требованиям. Проведен анализ современных FinTech-решений, предложена архитектура программного модуля. Особо отмечу профессионально подготовленный дополнительный материал: презентация отражает ключевые аспекты, речь для защиты логично структурирована, аннотация емкая. Наличие графика работ и листа соответствия упростило процесс оформления. Защита прошла успешно.

Заказывала диплом по психологии в Синергии. Тема: «Влияние стресса на эффективность удаленных сотрудников». Сделали за три недели. Уникальность была выше 80%, как и обещали. На защите задали всего пару вопросов, поставили «хорошо». Осталась довольна, сервис выручил.

Обращался в diplom-it.ru в полной растерянности: до сдачи ВКР оставалось меньше месяца, а тема по цифровой трансформации малого бизнеса была только в общих чертах. Сомневался, стоит ли доверять такие сложные расчеты сторонним авторам.
Результат превзошел ожидания. Мне оперативно подобрали автора, который явно разбирался в предмете. Работу прислали четко по графику, отдельным бонусом шла презентация и речь для защиты. Было пару правок от научрука — по таблицам и формулировке выводов. Ребята все исправили за два дня без лишних вопросов.
Защита в Синергии проходила онлайн, длилась минут 10. Комиссия похвалила структуру и практическую часть. Получил «отлично». Для меня это был не просто заказ работы, а настоящий учебный разбор темы. Огромное спасибо за ответственность и качество. Рекомендую, особенно если учитесь на дистанционке и времени на глубокое погружение нет.

Заказывал диплом на тему «Автоматизация процесса контроля обслуживания» для «Синергии» (Цифровая экономика). Работа просто огонь! Все четко, по делу, плюс полный комплект: презентация, речь, аннотация. Особенно порадовал готовый график внедрения системы. Защитился на отлично, спасибо!






















































